- Fundamentals
- Using the AceQL Client JDBC Driver
- Connection creation
- Using a Proxy
- Handling Exceptions
- Data types
- SQL Transactions and Connections modifiers
- Using Stored Procedures
- Batch management
- BLOB management
- HTTP session options
- Using the AceQL Metadata Query API
- Using the native JDBC Metadata Query API
- Using outer authentication without a password and with an AceQL Session ID
- Passing request headers for validation on server side
- Limitations
This document describes how to use the AceQL Client JDBC Driver and gives some details about how it operates with the server side.
The AceQL Client JDBC Driver allows users to wrap the AceQL HTTP APIs and eliminate the tedious work of handling communication errors and parsing JSON results.
Android and Java Desktop application developers can access remote SQL databases and/or SQL databases in the cloud, simply by including standard JDBC calls in their code, just like they would for a local database.
The AceQL Server operation is described in AceQL HTTP Server Installation and Configuration Guide, whose content is sometimes referred in this User Guide.
The AceQL Client JDBC Driver is entirely written in Java, and functions identically with Microsoft Windows, Linux, and all versions of UNIX supporting Java 8+.
The only required third party installation is a recent JVM:
| OS | JVM (Java Virtual Machine) |
|---|---|
| Android | Android 4.1+ |
| Windows, UNIX/Linux, OS X / mac OS | Java 8+ |
The Client JDBC Driver version is compatible with AceQL HTTP server side v12.2+
| AceQL Client JDBC Driver v9.4 Main Features |
|---|
Works as a real JDBC Driver Plug & play without editing your app source code. |
Main SQL typesBoolean, Integer, Short, Double, Float, BigDecimal, Long, String, Date, Time, Timestamp |
Connection through HTTP Proxy |
SQL TransactionsConnection.commit(), Connection.rollback(), Connection.setAutocomit(boolean autoCommit).Savepoints are also fully supported: |
Batch methods for Statement and PreparedStatement |
Open Source DatabasesMySQL, PostgreSQL, MariaDB |
MS SQL Server |
Oracle Database |
BLOB Type - Size up to 4GB |
IBM DB2 Database |
Array Type |
Stored Procedures |
JDBC API MetadataConnection.getMetadata(), ResultSet.getMetaData() |
JDBC Clients Tools & GUI DBeaver, DbVisualizer, JetBrains DataGrip, RazorSQL, SQuirreL SQL |
Allows outer authentication without a password |
Allows passing request headers for validation on server |
<dependency>
<groupId>com.aceql</groupId>
<artifactId>aceql-http-client-jdbc-driver</artifactId>
<version>9.4</version>
</dependency>For non Maven users: a single jar with all dependencies is available on the download page.
Add the following 3 lines to your AndroidManifest.xml:
<uses-permission android:name="android.permission.INTERNET" />
<uses-permission android:name="android.permission.ACCESS_NETWORK_STATE" />
<uses-permission android:name="android.permission.WRITE_EXTERNAL_STORAGE" />A full Android project sample is available on GitHub: aceql-http-client-android-sample.
AceQL transfers the least possible amount of meta-information:
- Request parameters are transported in UTF-8 format.
- JSON format is used for data and class transport (using
javax.jsonpackage).
All requests are streamed:
- Output requests (from the client side) are streamed directly from the socket to the server to avoid buffering any content body.
- Input responses (for the client side) are streamed directly from the socket to the server to efficiently read the response body.
Large content (ResultSet, …) is transferred using files. It is never loaded in memory. Streaming techniques are always used to read and write this content.
Every HTTP exchange between the client and server side is time-consuming, because the HTTP call is synchronous and waits for the server's response
Try to avoid coding JDBC calls inside loops, as this can reduce execution speed. Each JDBC call will send an HTTP request and wait for the response from the server. Always use batch commands (Statement.executeBatch(),...) when you have many rows to INSERT or UPDATE.
Note that AceQL is optimized as much as possible:
-
A SELECT call returning a huge Result Set will not consume memory on the server or client side: AceQL uses input stream and output stream I/O for
ResultSettransfer. -
Result Set retrieval is as fast as possible:
- The
ResultSetcreation is done once on the server by theexecuteQuery(). - The rows are all dumped at once on the servlet output stream by the server.
- The client side gets the
ResultSetcontent as a file. - All
ResultSetnavigation commands are executed locally on the client side by navigating through the file:next(),prev(),first(),last(), etc.
- The
-
It is highly recommended to always use batch commands when you have many rows to INSERT or UPDATE.
ChatMotor API is designed to make your development life easier by handling the complexities of OpenAI and ChatGPT:
- 🌟 Seamless Integration: No need to learn the intricacies of OpenAI APIs and their limitations. ChatMotor handles chunking, HTTP errors, and retry management.
- 📄 Excel Handling: Allow your end user to easily process and manipulate large Excel files using simple prompts. Much easier for them than endless VBA or painful Python coding.
- 📝 Unlimited Input Sizes: Seamlessly handle prompts that exceed 4096 tokens with automatic sequencing and parallel task threading for speed, allowing you to treat large inputs without dwelling on the details.
- 🎙️ Hassle-Free Transcriptions: Simply provide the audio files for transcription, regardless of format and size. ChatMotor handles everything, including gigantic files, and delivers a clean, formatted text file.
- 🌐 Advanced Translation: Handle documents of any size with ease. Just pass them to the API, and it will manage everything, delivering accurate and fast results.
✨ Faster and Easier Delivery for Your End User: Save Time, Reduce Complexity, and Focus on What Matters!
👉 Explore ChatMotor and revolutionize your development workflow!
We will use the same sampledb database for all our code samples.
The schema is available here: sampledb.txt.
Usage of the AceQL Client JDBC Driver is straightforward: it just requires to create a Connection as you would do with any other JDBC Driver. There
The Connection to the remote database is created using the standard DriverManager.getConnection(String url, Properties info) JDBC method and passing the URL of the ServerSqlManager Servlet of your server configuration:
// The URL of the AceQL Server servlet
// Port number is the port number used to start the Web Server:
String url = "https://www.acme.com:9443/aceql";
// The remote database to use:
String database = "sampledb";
// (user, password) for authentication on server side.
String user = "MyUsername";
String password = "MySecret";
// Register Driver
DriverManager.registerDriver(new AceQLDriver());
Class.forName(AceQLDriver.class.getName());
Properties info = new Properties();
info.put("user", user);
info.put("password", password);
info.put("database", database);
Connection connection = DriverManager.getConnection(url, info);From now on, you can use the connection to execute updates and queries on the remote database, using standard and unmodified JDBC calls.
Communication via a proxy server is done using dedicated properties. Proxy authentication is supported.
| Property Name | Property Value | Remarks |
|---|---|---|
proxyType |
The proxy type. DIRECT, HTTP or SOCKS. Defaults to DIRECT. |
if DIRECT, no proxy will be used. |
proxyHostname |
The hostname of the proxy. Defaults to null. |
Mandatory value if proxyType is not DIRECT. |
proxyPort |
The proxy port. Defaults to 0. |
Property must be set as a String. |
proxyUsername |
The username for an authenticated proxy. Defaults to null. |
The proxy in use is an authenticated proxy if value is not null. |
proxyPassword |
The password for an authenticated proxy. Defaults to null. |
Must be not null if proxyUsername is set. |
Sample code:
// Proxy info. Port number is passed as a String
info.put("proxyType", "HTTP");
info.put("proxyHostname", "localhost");
info.put("proxyPort", "8081");
info.put("proxyUsername", "myProxyUsername");
info.put("proxyPassword", "myProxyPassword");
// Attempt to establish a connection to the remote database
// using an HTTP Proxy:
Connection connection = DriverManager.getConnection(url, info);Except for NullPointerException, exceptions thrown are always an instance of AceQLException.
The AceQLException contains 5 pieces of information :
| Info | Description |
|---|---|
| Reason | The error message. Retrieved with getMessage(). |
| Error Type | See below for description. Retrieved with getErrorCode(). |
| Cause | The Throwable cause, if any. Retrieved with getCause(). |
| Http Status Code | See below for description. Retrieved with getHttpStatusCode(). |
| Server Exception | The Exception Stack Trace thrown on the server side, if any. Retrieved with getRemoteStackTrace(). |
The error type allows users to get the type of error and where the error occurred. It is retrieved with AceQLException.getErrorCode():
| Error Type Value | Description |
|---|---|
| 0 | The error occurred locally on the client side. See getHttpStatusCode() for more info. Typical cases: no Internet connection, proxy authentication required. |
| 1 | The error is due to a JDBC Exception. It was raised by the remote JDBC Driver and is rerouted by AceQL as is. The JDBC error message is accessible via getMessage() Typical case: an error in the SQL statement. Examples: wrong table or column name. |
| 2 | The error was raised by the AceQL Server. It means that the AceQL Server expected a value or parameter that was not sent by the client side. Typical cases: misspelling in URL parameter, missing required request parameters, JDBC Connection expiration, etc. The detailed error message is accessible via getMessage(). See below for the most common AceQL Server error messages. |
| 3 | The AceQL Server forbids the execution of the SQL statement for a security reason. For security reasons, getMessage() gives access to voluntarily vague details. |
| 4 | The AceQL Server is on failure and raised an unexpected Java Exception. The stack track is included and accessible via getRemoteStackTrace(). |
| AceQL Sever Error Messages (AceQLException.getErrorCode() = 2) |
|---|
| AceQL main servlet not found in path |
| An error occurred during Blob download |
| An error occurred during Blob upload |
Blob directory defined in DatabaseConfigurator.getBlobDirectory() does not exist |
| Connection is invalidated (probably expired). |
| Database does not exist |
| Invalid blob_id. Cannot be used to create a file |
| Invalid blob_id. No Blob corresponding to blob_id |
| Invalid session_id. |
| Invalid username or password. |
| No action found in request. |
Unable to get a Connection. |
| Unknown SQL action or not supported by software |
The HTTP Status Code is accessible with AceQLException.getHttpStatusCode().
The HTTP Status Code is 200 (OK) on successful completion calls.
When an error occurs:
-
If the error type is 0, the HTTP Status Code is returned by the client side and may take all possible values in a malformed HTTP call.
-
If the error type is > 0, the HTTP Status Code can take one the following values returned by server side:
| HTTP Status Code | Description |
|---|---|
| 400 (BAD REQUEST) | Missing element in URL path. Missing request parameters. All JDBC errors raised by the remote JDBC Driver. |
| 401 (UNAUTHORIZED) | Invalid username or password in connect. Invalid session_id. The AceQL Server forbade the execution of the SQL statement for security reasons. |
| 404 (NOT_FOUND) | BLOB directory does not exist on server. BLOB file not found on server. |
| 500 (INTERNAL_SERVER_ERROR) | The AceQL Server is on failure and raised an unexpected Java Exception. |
The main JDBC data types for columns are supported:
Boolean, Blob, Integer, Short, Double, Float, BigDecimal, Long,String, Date, Time, Timestamp, and Array.
The AceQL Client JDBC Driver support SQL transactions with:
Connection.commit()Connection.rollback()- Connection.
setAutoCommit(boolean autoCommit)
The following Connections modifiers calls are supported in this version:
-
Connection.setHoldability(int holdability) -
Connection.setTransactionIsolation(int level) -
Connection.setReadOnly(boolean readOnly)
Stored procedures are supported through the native unmodified JDBC syntax. Database product dialects are not supported, as the AceQL JDBC Driver uses only the common JDBC syntax for stored procedures.
Oracle Database stored procedures with SELECT calls are supported starting AceQL HTTP server version 12.0.
Assuming this Oracle Database stored procedure that executes a SELECT call:
-- ORACLE_SELECT_CUSTOMER stored procedure
-- Executes a SELECT on customer table with
-- customer_id as IN parameter
create or replace PROCEDURE ORACLE_SELECT_CUSTOMER
(p_customer_id NUMBER, p_rc OUT sys_refcursor) AS
BEGIN
OPEN p_rc
For select customer_id from customer where customer_id > p_customer_id;
END ORACLE_SELECT_CUSTOMER;
The JDBC syntax with a Connection using the Oracle JDBC Driver is:
// Calling the ORACLE_SELECT_CUSTOMER store procedure
// Native Oracle JDBC syntax using an Oracle JDBC Driver:
CallableStatement callableStatement
= connection.prepareCall("{ call ORACLE_SELECT_CUSTOMER(?, ?) }");
callableStatement.setInt(1, 2);
callableStatement.registerOutParameter(2, OracleTypes.CURSOR);
callableStatement.executeQuery();
ResultSet rs= (ResultSet) callableStatement.getObject(2);
while (rs.next()) {
System.out.println(rs.getInt(1));
}But the JDBC syntax with a Connection using the AceQL JDBC Driver is simplified and does not use OracleTypes.CURSOR nor the (ResultSet) callableStatement.getObject() cast:
// Calling the ORACLE_SELECT_CUSTOMER stored procedure.
// JDBC syntax using the AceQL JDBC Driver
CallableStatement callableStatement
= connection.prepareCall("{ call ORACLE_SELECT_CUSTOMER(?, ?) }");
callableStatement.setInt(1, 2);
ResultSet rs = callableStatement.executeQuery();
while (rs.next()) {
System.out.println(rs.getInt(1));
}Statement.executeBatch() is supported. Statement and PreparedStatement implementations are both supported.
Batch commands processing is optimized in order to run as fast as possible and consume fewer possible resources:
- All batch commands & parameters are send using only one upload at the start of the
Statement.executeBatch()processing. - The upload of the batch commands & parameters is done using streaming techniques on the client-side. The incoming reading is also done in streaming on the server side.
- Transactions are supported, so as usual, it's much faster to run in autocommit off.
It is highly recommended to always use batch commands when you have many rows to INSERT or UPDATE.
Note that batch commands are supported with AceQL HTTP Server version 8.0 or higher on server side.
The AceQL Client JDBC Driver supports BLOB creation and reading. Methods are implemented using streaming techniques to always keep memory consumption low on server side.
Trivial or unrelated code is skipped with //... comments and null values are not tested in the sample codes for the sake of clarity.
// BLOB Creation
// 1) Syntax with PreparedStatement.setBytes
String sql = "insert into orderlog values (?, ?, ?, ?, ?, ?, ?, ?, ?)";
File file = createMyBlobFile();
PreparedStatement preparedStatement = connection.prepareStatement(sql);
//...
byte[] bytes = Files.readAllBytes(file.toPath());
preparedStatement.setBytes(parameterIndex, bytes);
//...
preparedStatement.executeUpdate(); // BLOB Creation
// 2) Syntax with PreparedStatement.setBlob
String sql = "insert into orderlog values (?, ?, ?, ?, ?, ?, ?, ?, ?)";
File file = createMyBlobFile();
PreparedStatement preparedStatement = connection.prepareStatement(sql);
//...
Blob blob = connection.createBlob();
byte[] bytes = Files.readAllBytes(file.toPath());
blob.setBytes(1, bytes);
preparedStatement.setBlob(parameterIndex, blob);
//...
preparedStatement.executeUpdate(); // BLOB Reading
// 1) Syntax with ResultSet.getBytes
String sql = "select * from orderlog where customer_id = ? and item_id = ?";
PreparedStatement preparedStatement = connection.prepareStatement(sql);
//...
ResultSet rs = preparedStatement.executeQuery();
if (rs.next()) {
//...
File file = myAppCreateBlobFile();
byte[] bytes = rs.getBytes(columnIndex);
InputStream in = new ByteArrayInputStream(bytes);
Files.copy(in, file.toPath(), StandardCopyOption.REPLACE_EXISTING);
} // BLOB Reading
// 2) Syntax with ResultSet.getBlob
String sql = "select * from orderlog where customer_id = ? and item_id = ?";
PreparedStatement preparedStatement = connection.prepareStatement(sql);
//...
ResultSet rs = preparedStatement.executeQuery();
if (rs.next()) {
//...
File file = myAppCreateBlobFile();
Blob blob = rs.getBlob(columnIndex);
byte[] bytes = blob.getBytes(1, (int)blob.length());
InputStream in = new ByteArrayInputStream(bytes);
Files.copy(in, file.toPath(), StandardCopyOption.REPLACE_EXISTING);
}The advanced syntax allows keeping memory consumption low on server side while uploading very large files (> 2 Gb).
// BLOB Creation
// 1) Stream syntax with PreparedStatement.setBytes
String sql = "insert into orderlog values (?, ?, ?, ?, ?, ?, ?, ?, ?)";
File file = myAppCreateBlobFile();
PreparedStatement preparedStatement = connection.prepareStatement(sql);
//...
InputStream in = new FileInputStream(file); // Stream will be closed by the Driver
preparedStatement.setBinaryStream(parameterIndex, in, file.length());
//...
preparedStatement.executeUpdate(); // BLOB Creation
// 2) Stream syntax with PreparedStatement.setBlob
String sql = "insert into orderlog values (?, ?, ?, ?, ?, ?, ?, ?, ?)";
File file = myAppCreateBlobFile();
PreparedStatement preparedStatement = connection.prepareStatement(sql);
//...
Blob blob = connection.createBlob();
OutputStream out = blob.setBinaryStream(1);
Files.copy(file.toPath(), out);
preparedStatement.setBlob(parameterIndex, blob);
//...
preparedStatement.executeUpdate(); // BLOB Reading
// 1) Stream syntax with ResultSet.getBinaryStream
String sql = "select * from orderlog where customer_id = ? and item_id = ?";
PreparedStatement preparedStatement = connection.prepareStatement(sql);
//...
ResultSet rs = preparedStatement.executeQuery();
if (rs.next()) {
//...
File file = myAppCreateBlobFile();
try (InputStream in = rs.getBinaryStream(columnIndex);) {
Files.copy(in, file.toPath(), StandardCopyOption.REPLACE_EXISTING);
}
} // BLOB Reading
// 2) Stream syntax with ResultSet.getBlob
String sql = "select * from orderlog where customer_id = ? and item_id = ?";
PreparedStatement preparedStatement = connection.prepareStatement(sql);
//...
ResultSet rs = preparedStatement.executeQuery();
if (rs.next()) {
//...
File file = myAppCreateBlobFile();
Blob blob = rs.getBlob(columnIndex);
try (InputStream in = blob.getBinaryStream()) {
Files.copy(in, file.toPath(), StandardCopyOption.REPLACE_EXISTING);
}
}Using Progress Bar when inserting Blobs in a background engine requires two atomic variables:
-
An
AtomicIntegerthat represents the Blob transfer progress between 0 and 100. -
An
AtomicBooleanthat says if the end user has cancelled the Blob transfer.
The atomic variables values will be shared by AceQL download/upload processes and by the Progress Monitor.
The values are to be initialized and passed to AceQLConnection before the JDBC actions with the static setters:
- AceQLConnection.setProgress(AtomicInteger progress)
- AceQLConnection.setCancelled(AtomicBoolean cancelled)
Values will then be updated and read:
-
Progress value will be updated by the
AceQLConnection. -
Canceled value will be updated to true if user cancels the task, and
AceQLConnectionwill thus interrupt the Blob/Clob transfer.
Remember to always set the progress value to 100 at end of a successful or failed operation in order to close the Progress Monitor.
Example:
The first step is to declare the 2 atomic variables:
/** Progress value between 0 and 100. Will be used by progress monitor. */
private AtomicInteger progress = new AtomicInteger();
/** Says if user has cancelled the Blob/Clob upload or download */
private AtomicBoolean cancelled = new AtomicBoolean();The atomic variables will be passed to the AceQLConnection with their setter:
/**
* SQL insert with BLOB column
*/
private void doInsert() {
try {
// BEGIN MODIFY WITH YOUR VALUES
String url = "http://localhost:9090/aceql";
String database = "sampledb";
String username = "username";
String password = "password";
String myFolder = "c:\\myFolder";
File imageFile = new File(System.getProperty("user.home")
+ File.separator + "image_1.jpg");
// END MODIFY WITH YOUR VALUES
// Register Driver
DriverManager.registerDriver(new AceQLDriverPro());
Class.forName(AceQLDriverPro.class.getName());
Properties info = new Properties();
info.put("user", username);
info.put("password", password);
info.put("database", database);
info.put("licenseKeyFolder", myFolder);
// Open a connection
Connection connection = DriverManager.getConnection(url, info);
// Pass the mutable & sharable progress and canceled to the
// underlying RemoteConnection.
// - progress value will be updated by the RemoteConnection and
// retrieved by SwingWorker to increment the progress.
// - cancelled value will be updated to true if user cancels the
// task and RemoteConnection will interrupt the Blob upload.
((AceQLConnection) connection).setProgress(progress);
((AceQLConnection) connection).setCancelled(cancelled);
// Now run our insert
BlobExample blobExample = new BlobExample(connection);
// Delete if duplicate
blobExample.deleteOrderlog(1, 1);
blobExample.insertOrderWithImage(1, 1, "description",
new BigDecimal("99.99"), imageFile);
System.out.println("Blob upload done.");
} catch (Exception e) {
if (e instanceof SQLException && e.getCause() != null
&& e.getCause() instanceof InterruptedException) {
System.out.println(e.getMessage());
return;
}
e.printStackTrace();
} finally {
// Always set progress to maximum/end value
// to close the progress monitor
progress.set(100);
}
}Assuming hat you want to display a progress indicator using SwingWorker, you would start the preceding code as a Thread. To update the progress bar, the SwingWorker.doInBackground() method would be overridden as follows:
@Override
public Void doInBackground() {
cancelled.set(false);
progress.set(0);
setProgress(0);
while (progress.get() < 100) {
try {
Thread.sleep(50);
} catch (InterruptedException ignore) {
}
if (isCancelled()) {
// If end user cancels the task, say it to mutable
// & shareable cancelled.
//cancelled will be read by AceQLConnection to
// interrupt blob upload
cancelled.set(true);
break;
}
// Get the progress value between 0 and 100 that
// is updated by doInsert in background thread
setProgress(Math.min(progress.get(), 100));
}
return null;
}A complete example is available in SqlProgressMonitorDemo.java and BlobExample.java
You can set the http timeout values with the properties to pass at Connection creation:
| Property Name | Property value |
|---|---|
connectTimeout |
Timeout value, in milliseconds, to be used when opening a communications link to the remote server. If the timeout expires before the connection can be established, a java.net.SocketTimeoutException is raised. A timeout of zero is interpreted as an infinite timeout. Defaults to 0 |
readTimeout |
Read timeout to a specified timeout, in milliseconds. A non-zero value specifies the timeout when reading from Input stream when a connection is established to a resource. If the timeout expires before there is data available for read, a java.net.SocketTimeoutException is raised. A timeout of zero is interpreted as an infinite timeout. Defaults to 0. |
The AceQL Metadata Query API is an helper API that allows:
- downloading a remote database schema in HTML or text format,
- to get a remote database main properties,
- to get the list of tables,
- to get the details of each table.
It also allows wrapping remote tables, columns, indexes, etc. into easy to use provided Java classes: Table, Index, Column, etc.
First step is to get an instance of RemoteDatabaseMetaData:
RemoteDatabaseMetaData remoteDatabaseMetaData =
((AceQLConnection) connection).getRemoteDatabaseMetaData();Downloading a schema into a Java File is done through the method. See the RemoteDatabaseMetaData javadoc.
File file = new File("db_schema.out.html");
remoteDatabaseMetaData.dbSchemaDownload(file);See an example of the built HTML schema: db_schema.out.html
The JdbcDatabaseMetaData class wraps instance the main value retrieved by a remote JDBC call to Connection.getMetaData():
JdbcDatabaseMetaData jdbcDatabaseMetaData = remoteDatabaseMetaData.getJdbcDatabaseMetaData();
System.out.println("Major Version: " + jdbcDatabaseMetaData.getDatabaseMajorVersion());
System.out.println("Minor Version: " + jdbcDatabaseMetaData.getDatabaseMinorVersion());
System.out.println("isReadOnly : " + jdbcDatabaseMetaData.isReadOnly());See the javadoc of the com.aceql.jdbc.commons.metadata package:
System.out.println("Get the table names:");
List<String> tableNames = remoteDatabaseMetaData.getTableNames();
System.out.println("Print the details of each table:");
for (String tableName : tableNames) {
System.out.println();
Table table = remoteDatabaseMetaData.getTable(tableName);
System.out.println();
System.out.println("Columns : " + table.getColumns());
System.out.println("Indexes : " + table.getIndexes());
System.out.println("Primary Keys : " + table.getPrimaryKeys());
System.out.println("Exported Keys: " + table.getExportedforeignKeys());
System.out.println("Imported Keys: " + table.getImportedforeignKeys());
}Standard JDBC DatabaseMetadata and ResultSetMetadata calls are fully supported.
DatabaseMetaData example:
// connection is an AceQL Connection
Connection connection = DriverManager.getConnection(url, info);
// Retrieves DatabaseMetaData
String schema = null;
String catalog = null;
DatabaseMetaData databaseMetaData = connection.getMetaData();
ResultSet rs = databaseMetaData.getColumns(schema, catalog, null, null);
while (rs.next()) {
String tableCat = rs.getString("TABLE_CAT");
String tableShem = rs.getString("TABLE_SCHEM");
String tableName = rs.getString("TABLE_NAME");
String colName = rs.getString("COLUMN_NAME");
String dataType = rs.getString("DATA_TYPE");
System.out.println("TABLE_CAT : " + tableCat);
System.out.println("TABLE_SCHEM: " + tableShem);
System.out.println("TABLE_NAME : " + tableName);
System.out.println("COLUMN_NAME: " + colName);
System.out.println("DATA_TYPE : " + dataType);
}
rs.close();ResultSetMetaData example:
// connection is an AceQL Connection
Connection connection = DriverManager.getConnection(url, info);
String sql = "select * from customer where customer_id = 1";
Statement statement = connection.createStatement();
statement.execute(sql);
ResultSet rs = statement.getResultSet();
// Retrieves the number, types and properties of this ResultSet object's columns.
ResultSetMetaData resultSetMetaData = rs.getMetaData();
int count = resultSetMetaData.getColumnCount();
System.out.println("resultSetMetaData.getColumnCount(): " + count);
for (int i = 1; i < count + 1; i++) {
System.out.println();
System.out.println("Column name : " + resultSetMetaData.getColumnName(i));
System.out.println("Column label : " + resultSetMetaData.getColumnLabel(i));
System.out.println("Column type : " + resultSetMetaData.getColumnType(i));
System.out.println("Column type name: " + resultSetMetaData.getColumnTypeName(i));
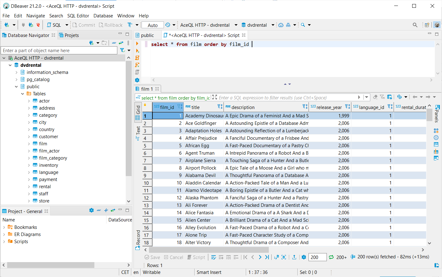
}The following JDBC Database viewers are supported :
DBeaver, DbVisualizer, JetBrains DataGrip, RazorSQL, SQuirreL SQL
These snapshots show usage of a remote AceQL Connection in DBeaver:
MetaData data is automatically downloaded along with the ResultSet content. This default setting allows faster usage with database viewers (by eliminating separated server calls.)
If your application never calls ResultSet.getMetaData(), it's better to disallow the default behavior by passing the resultSetMetaDataPolicy property set to off value:
// Do not download the metadata along with ResultSet content:
info.put("resultSetMetaDataPolicy ", "off");
Connection connection = DriverManager.getConnection(url, info);Some working environments (Intranet, etc.) require that the client user authenticates himself without a password. Thus, it is not possible for this users to authenticate though the AceQL Client JDBC Driver.
In this case, you may use directly the native HTTP login API to authenticate the users and retrieve the session_id returned by the API.
The session_id value will be passed to the dedicated sessionId property:
Properties info = new Properties();
info.put("user", user);
info.put("database", database);
info.put("licenseKeyFolder", "c:\\myFolder");
String sessionId = getMySessionIdFromApiLogin();
info.put("sessionId", sessionId);
Connection connection = DriverManager.getConnection(url, info);You may pass any request headers to the AceQL server side for a validation process: just prefix the header name with the request-property- prefix and pass it as as a property to DriverManager.getConnection(url, info).
Example code that passes two request headers token-1 & token-2:
info.put("request-property-token-1", "value_of_token_1");
info.put("request-property-token-2", "value_of_token_2");
Connection connection = DriverManager.getConnection(url, info);The request headers will be intercepted on the server side by the validate method of your Java class that implements the RequestHeadersAuthenticator interface.
See also the Headers Authentication sub-section in the aceql-server.properties file for details about declaring your RequestHeadersAuthenticator concrete implementation on server side.
The following JDBC features are not supported nor implemented in this version. They will be added in future versions:
ROWIDare not supported.- Auto-generated keys are not supported.
- Some Advanced data types:
Struct,NClob,SQLXMLandTypemaps. - Some Statement methods:
getWarnings,isPoolable/setPoolable,getMoreResults,setCursorName. - Updatable Result Set.
RowSetObjects.



