Android Pharmacists Order App And Managment Stores With Laravel and Voyager Dashboard ,
This is a Pharamcists-Order-App-and-Managment-Medicine-Stores-App which has been implemented using [ Java ,RXJava MultiThreading ,Retrofit ,Room ,SharedPreferences ,Gson ,Laravel ,Voyager ,MySql ,Firebase ,Firestore ,FCM Push Notifications Navigation Drawer ,Picasso ]
1-branch master contain pharamcists order app
2-branch serever contain Laravel Server and MySql DB
Clone this project and open with Android studio
git clone https://github.com/Ali1Assalem/Pharamcists-Order-App-and-Managment-Medicine-Stores-App.git
Start the XAMPP Local server
run Apache
run MySQL
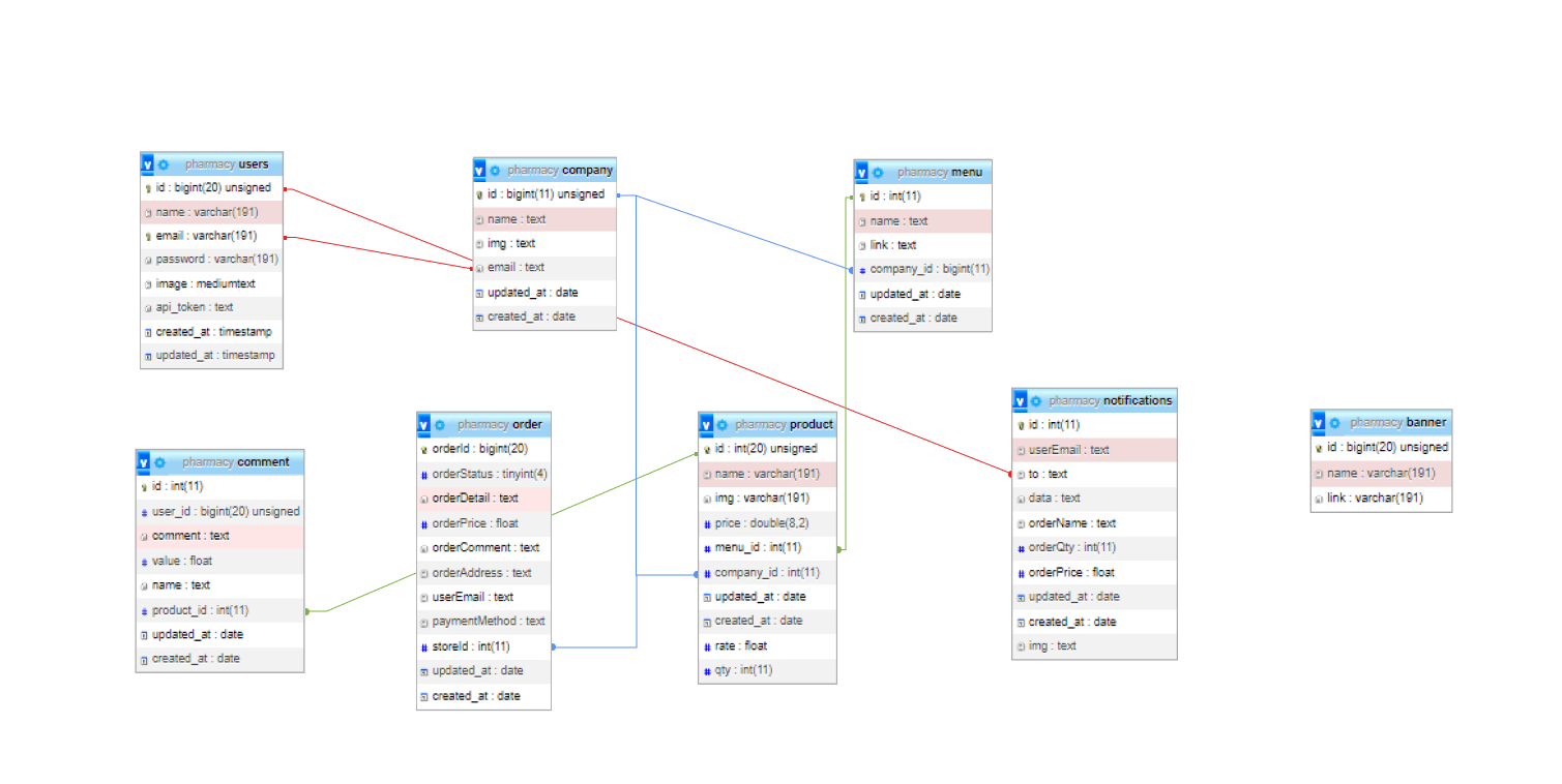
Make sure you import database Sql file 'paharmacy DB.sql' in PhpMyAdmin
Go to Firebase 'https://firebase.google.com/' to create project and download your 'google-services.json' then add this file to android project in app file.
And Start Laravel server
php artisan serve --host=192.168.124.1 --port=8000
- Java
- RXJava MultiThreading
- Retrofit
- Room
- SharedPreferences
- Gson
- Laravel
- Voyager
- Retrofit2
- MySql
- Firebase
- Firestore
- FCM Push Notifications
- Navigation Drawer
- Picasso
Overview of the application on this link in YouTube : https://youtu.be/KFaxFhOc4V8
MIT License
Copyright (c) 2022 Ali Assalem (https://github.com/Ali1Assalem/Pharamcists-Order-App-and-Managment-Medicine-Stores-App)
Permission is hereby granted, free of charge, to any person obtaining a copy
of this software and associated documentation files (the "Software"), to deal
in the Software without restriction, including without limitation the rights
to use, copy, modify, merge, publish, distribute, sublicense, and/or sell
copies of the Software, and to permit persons to whom the Software is
furnished to do so, subject to the following conditions:
The above copyright notice and this permission notice shall be included in all
copies or substantial portions of the Software.
THE SOFTWARE IS PROVIDED "AS IS", WITHOUT WARRANTY OF ANY KIND, EXPRESS OR
IMPLIED, INCLUDING BUT NOT LIMITED TO THE WARRANTIES OF MERCHANTABILITY,
FITNESS FOR A PARTICULAR PURPOSE AND NONINFRINGEMENT. IN NO EVENT SHALL THE
AUTHORS OR COPYRIGHT HOLDERS BE LIABLE FOR ANY CLAIM, DAMAGES OR OTHER
LIABILITY, WHETHER IN AN ACTION OF CONTRACT, TORT OR OTHERWISE, ARISING FROM,
OUT OF OR IN CONNECTION WITH THE SOFTWARE OR THE USE OR OTHER DEALINGS IN THE
SOFTWARE.












































